首页

关于启用项目库管理系统进行项目库建设和储备的通知
2025年09月29日 / 来源:发展规划处(学科建设办公室) / 责任编辑:黄敏 / 作者:张檬 / 点击:

校内各单位:

为了进一步优化学校预算资金管理,提升项目建设的科学性和前瞻性,提高资金的使用效益。经研究决定,学校将启用项目库管理系统进行项目库建设和储备,充分利用信息化手段规范项目储备流程。现将有关事项通知如下:

一、预算内项目管理要求

当年预算内的设备购置、信息化建设、维修改造等经费支持的项目,均须通过项目库向归口部门提交申请。归口部门审核通过后,方可获得经费支持。未纳入项目库的项目,不予安排相关经费。

二、项目库储备范围与归口

学校项目库按职能划分实行归口管理,例如:发展规划处(学科建设办公室)、教务处、研究生院、科研处、资产管理处、基建处、后勤处、信息技术中心、图书馆、经管实验中心等。各单位应根据项目类别,严格按归口渠道提交。

三、重大项目申报衔接

重大项目经归口管理审核后,推送至发展规划处,纳入学校重大项目库储备,以便统筹纳入学校发展建设和财政专项申报工作。

重大项目是指对学校教育事业改革发展有重大影响的下列项目:

1.纳入学校中长期发展规划,且项目预算金额超过50万元的。

2.学校重大专项改革方案确定的项目。

3.适应国家或重庆市重大战略需求的临时性、紧急性的项目,或者上级单位政策性安排的相关项目。

4.因不可抗力事件需要紧急实施的项目。

四、工作要求

各单位要高度重视项目库建设与储备工作,严格履行申报和审核程序,做到“先入库、后安排”。发展规划处、财务处将会同相关职能部门,定期开展项目库的动态调整和督查,确保项目储备的规范性、完整性和前瞻性,为学校高质量发展提供有力支撑。

特此通知

发展规划处(学科建设办公室) 财务处

2025年9月29日


附:项目库系统操作说明(以新增项目到储备库为例)

第一步:系统登录

访问学校财务处官网,点击“财务网上办事大厅”,使用统一门户账号登录后,点击项目库。

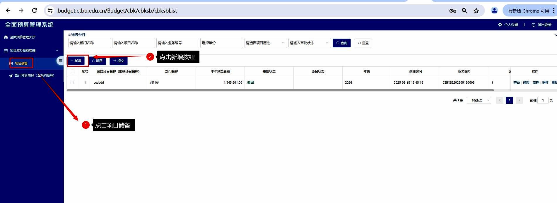
第二步:创建项目储备

在左侧菜单选择“项目储备”。点击“新增”按钮,在弹出窗口确定项目类型,点击“选择”进入项目申报界面。

在该界面,需填写基本信息、支出明细、绩效指标以及项目建设内容等详细信息。填写完毕后,点击完成。

第三步:提交审核

按前述方法完成录入储备信息后,系统自动跳转到项目储备列表,在列表中勾选需提交审批的项目,点击提交即发起审核流程。

关闭

党政办公室电话:023-62769900 传真:023-62769515

南岸校区:重庆市南岸区学府大道19号/邮政编码:400067

茶园校区:重庆市南岸区梨花大道853号/邮政编码:400072

兰花湖片区:重庆市南岸区学府大道28号/邮政编码:400067

  • CTBU微博

  • CTBU微信

  • CTBU抖音号

版权所有 © pp电子·模拟器(试玩游戏)官方网站 / 渝ICP备12007852号 / 渝公网安备50010802001115号 / 访问次数: